「 你能回答这十问么?」
- webpack默认配置是在哪处理的,loader有什么默认配置么?
- webpack中有一个resolver的概念,用于解析模块文件的真实绝对路径,那么loader和普通模块的resolver使用的是同一个么?
- 我们知道,除了config中的loader,还可以写inline的loader,那么inline loader和normal config loader执行的先后顺序是什么?
- 配置中的
module.rules在webpack中是如何生效与实现的? - webpack编译流程中loader是如何以及在何时发挥作用的?
- loader为什么是自右向左执行的?
- 如果在某个pitch中返回值,具体会发生什么?
- 如果你写过loader,那么可能在loader function中用到了
this,这里的this究竟是什么,是webpack实例么? - loader function中的
this.data是如何实现的? - 如何写一个异步loader,webpack又是如何实现loader的异步化的?
1. loader 十问
在我学习webpack loader的过程中,也阅读了网上很多相关文章,收获不少。但是大多都只介绍了loader的配置方式或者loader的编写方式,对其中参数、api及其他细节的介绍并不清晰。
我在阅读loader源码前心中的疑问就是上面列出的「十问」,也许你也会有类似的疑问。下面我会结合loader相关的部分源码,为大家还原loader的设计与实现原理,解答这些疑惑。
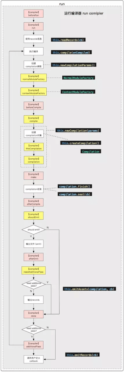
2. loader运行的总体流程
webpack编译流程非常复杂,但其中涉及loader的部分主要包括了:
- loader(webpack)的默认配置
- 使用loaderResolver解析loader模块路径
- 根据
rule.modules创建RulesSet规则集 - 使用loader-runner运行loader
其对应的大致流程如下:

首先,在Compiler.js中会为将用户配置与默认配置合并,其中就包括了loader部分。
然后,webpack就会根据配置创建两个关键的对象——NormalModuleFactory和ContextModuleFactory。它们相当于是两个类工厂,通过其可以创建相应的NormalModule和ContextModule。其中NormalModule类是这篇文章主要关注的,webpack会为源码中的模块文件对应生成一个NormalModule实例。
在工厂创建NormalModule实例之前还有一些必要步骤,其中与loader最相关的就是通过loader的resolver来解析loader路径。
在NormalModule实例创建之后,则会通过其.build()方法来进行模块的构建。构建模块的第一步就是使用loader来加载并处理模块内容。而loader-runner这个库就是webpack中loader的运行器。
最后,将loader处理完的模块内容输出,进入后续的编译流程。
上面就是webpack中loader涉及到的大致流程。下面会结合源码对其进行具体的分析,而在源码阅读分析过程中,就会找到「loader十问」的解答。
3. loader运行部分的具体分析
3.1. webpack默认配置
Q:1. webpack默认配置是在哪处理的,loader有什么默认配置么?
webpack和其他工具一样,都是通过配置的方式来工作的。随着webpack的不断进化,其默认配置也在不断变动;而曾经版本中的某些最佳实践,也随着版本的升级进入了webpack的默认配置。
webpack的入口文件是lib/webpack.js,会根据配置文件,设置编译时的配置options (source code)(上一篇《可视化 webpack 内部插件与钩子关系📈》提到的plugin也是在这里触发的)
1 | options = new WebpackOptionsDefaulter().process(options); |
由此可见,默认配置是放在WebpackOptionsDefaulter里的。因此,如果你想要查看当前webpack默认配置项具体内容,可以在该模块里查看。
例如,在module.rules这部分的默认值为[];但是此外还有一个module.defaultRules配置项,虽然不开放给开发者使用,但是包含了loader的默认配置 (source code):
1 | this.set("module.rules", []); |
此外值得一提的是,
WebpackOptionsDefaulter继承自OptionsDefaulter,而OptionsDefaulter则是一个封装的配置项存取器,封装了一些特殊的方法来操作配置对象。
3.2. 创建NormalModuleFactory
NormalModule是webpack中不得不提的一个类函数。源码中的模块在编译过程中会生成对应的NormalModule实例。
NormalModuleFactory是NormalModule的工厂类。其创建是在Compiler.js中进行的,Compiler.js是webpack基本编译流程的控制类。compiler.run()方法中的主体(钩子)流程如下:

.run()在触发了一系列beforeRun、run等钩子后,会调用.compile()方法,其中的第一步就是调用this.newCompilationParams()创建NormalModuleFactory实例。
1 | newCompilationParams() { |
3.3. 解析(resolve)loader的真实绝对路径
Q:2. webpack中有一个resolver的概念,用于解析模块文件的真实绝对路径,那么loader模块与normal module(源码模块)的resolver使用的是同一个么?
在NormalModuleFactory中,创建出NormalModule实例之前会涉及到四个钩子:
- beforeResolve
- resolve
- factory
- afterResolve
其中较为重要的有两个:
- resolve部分负责解析loader模块的路径(例如css-loader这个loader的模块路径是什么);
- factory负责来基于resolve钩子的返回值来创建
NormalModule实例。
resolve钩子上注册的方法较长,其中还包括了模块资源本身的路径解析。resolver有两种,分别是loaderResolver和normalResolver。
1 | const loaderResolver = this.getResolver("loader"); |
由于除了config文件中可以配置loader外,还有inline loader的写法,因此,对loader文件的路径解析也分为两种:inline loader和config文件中的loader。resolver钩子中会先处理inline loader。
3.3.1. inline loader
1 | import Styles from 'style-loader!css-loader?modules!./styles.css'; |
上面是一个inline loader的例子。其中的request为style-loader!css-loader?modules!./styles.css。
首先webpack会从request中解析出所需的loader (source code):
1 | let elements = requestWithoutMatchResource |
因此,从style-loader!css-loader?modules!./styles.css中可以取出两个loader:style-loader和css-loader。
然后会将“解析模块的loader数组”与“解析模块本身”一起并行执行,这里用到了neo-async这个库。
neo-async库和async库类似,都是为异步编程提供一些工具方法,但是会比async库更快。
解析返回的结果格式大致如下:
1 | [ |
其中第一个元素就是该模块被引用时所涉及的所有inline loader,包含loader文件的绝对路径和配置项。
3.3.2. config loader
Q:3. 我们知道,除了config中的loader,还可以写inline的loader,那么inline loader和normal config loader执行的先后顺序是什么?
上面一节中,webpack首先解析了inline loader的绝对路径与配置。接下来则是解析config文件中的loader (source code),即module.rules部分的配置:
1 | const result = this.ruleSet.exec({ |
NormalModuleFactory中有一个ruleSet的属性,这里你可以简单理解为:它可以根据模块路径名,匹配出模块所需的loader。RuleSet细节此处先按下不表,其具体内容我会在下一节介绍。
这里向this.ruleSet.exec()中传入源码模块路径,返回的result就是当前模块匹配出的config中的loader。如果你熟悉webpack配置,会知道module.rules中有一个enforce字段。基于该字段,webpack会将loader分为preLoader、postLoader和loader三种 (source code):
1 | for (const r of result) { |
最后,使用neo-aysnc来并行解析三类loader数组 (source code):
1 | asyncLib.parallel( |
那么最终loader的顺序究竟是什么呢?下面这一行代码可以解释:
1 | loaders = results[0].concat(loaders, results[1], results[2]); |
其中results[0]、results[1]、results[2]、loader分别是postLoader、loader(normal config loader)、preLoader和inlineLoader。因此合并后的loader顺序是:post、inline、normal和pre。
然而loader是从右至左执行的,真实的loader执行顺序是倒过来的,因此inlineLoader是整体后于config中normal loader执行的。
3.3.3. RuleSet
Q:4. 配置中的
module.rules在webpack中是如何生效与实现的?
webpack使用RuleSet对象来匹配模块所需的loader。RuleSet相当于一个规则过滤器,会将resourcePath应用于所有的module.rules规则,从而筛选出所需的loader。其中最重要的两个方法是:
- 类静态方法
.normalizeRule() - 实例方法
.exec()
webpack编译会根据用户配置与默认配置,实例化一个RuleSet。首先,通过其上的静态方法.normalizeRule()将配置值转换为标准化的test对象;其上还会存储一个this.references属性,是一个map类型的存储,key是loader在配置中的类型和位置,例如,ref-2表示loader配置数组中的第三个。
p.s. 如果你在.compilation中某个钩子上打印出一些NormalModule上request相关字段,那些用到loader的模块会出现类似
ref-的值。从这里就可以看出一个模块是否使用了loader,命中了哪个配置规则。
实例化后的RuleSet就可以用于为每个模块获取对应的loader。这个实例化的RuleSet就是我们上面提到的NormalModuleFactory实例上的this.ruleSet属性。工厂每次创建一个新的NormalModule时都会调用RuleSet实例的.exec()方法,只有当通过了各类测试条件,才会将该loader push到结果数组中。
3.4. 运行loader
3.4.1. loader的运行时机
Q:5. webpack编译流程中loader是如何以及在何时发挥作用的?
loader的绝对路径解析完毕后,在NormalModuleFactory的factory钩子中会创建当前模块的NormalModule对象。到目前为止,loader的前序工作已经差不多结束了,下面就是真正去运行各个loader。
我们都知道,运行loader读取与处理模块是webpack模块处理的第一步。但如果说到详细的运行时机,就涉及到webpack编译中compilation这个非常重要的对象。
webpack是以入口维度进行编译的,compilation中有一个重要方法——.addEntry(),会基于入口进行模块构建。.addEntry()方法中调用的._addModuleChain()会执行一系列的模块方法 (source code)
1 | this.semaphore.acquire(() =%&-g-t% { |
其中,对于未build过的模块,最终会调用到NormalModule对象的.doBuild()方法。而构建模块(.doBuild())的第一步就是运行所有的loader。
这时候,loader-runner就登场了。
3.4.2. loader-runner —— loader的执行库
Q:6. loader为什么是自右向左执行的?

webpack将loader的运行工具剥离出来,独立成了loader-runner库。因此,你可以编写一个loader,并用独立的loader-runner来测试loader的效果。
loader-runner分为了两个部分:loadLoader.js与LoaderRunner.js。
loadLoader.js是一个兼容性的模块加载器,可以加载例如cjs、esm或SystemJS这种的模块定义。而LoaderRunner.js则是loader模块运行的核心部分。其中暴露出来的.runLoaders()方法则是loader运行的启动方法。
如果你写过或了解如何编写一个loader,那么肯定知道,每个loader模块都支持一个.pitch属性,上面的方法会优先于loader的实际方法执行。实际上,webpack官方也给出了pitch与loader本身方法的执行顺序图:
1 | |- a-loader `pitch` |
这两个阶段(pitch和normal)就是loader-runner中对应的iteratePitchingLoaders()和iterateNormalLoaders()两个方法。
iteratePitchingLoaders()会递归执行,并记录loader的pitch状态与当前执行到的loaderIndex(loaderIndex++)。当达到最大的loader序号时,才会处理实际的module:
1 | if(loaderContext.loaderIndex %&-g-t%= loaderContext.loaders.length) |
当loaderContext.loaderIndex值达到整体loader数组长度时,表明所有pitch都被执行完毕(执行到了最后的loader),这时会调用processResource()来处理模块资源。主要包括:添加该模块为依赖和读取模块内容。然后会递归执行iterateNormalLoaders()并进行loaderIndex--操作,因此loader会“反向”执行。
接下来,我们讨论几个loader-runner的细节点:
Q:7. 如果在某个pitch中返回值,具体会发生什么?
官网上说:
if a loader delivers a result in the pitch method the process turns around and skips the remaining loaders
这段说明表示,在pitch中返回值会跳过余下的loader。这个表述比较粗略,其中有几个细节点需要说明:
首先,只有当loaderIndex达到最大数组长度,即pitch过所有loader后,才会执行processResource()。
1 | if(loaderContext.loaderIndex %&-g-t%= loaderContext.loaders.length) |
因此,在pitch中返回值除了跳过余下loader外,不仅会使.addDependency()不触发(不将该模块资源添加进依赖),而且无法读取模块的文件内容。loader会将pitch返回的值作为“文件内容”来处理,并返回给webpack。
Q:8. 如果你写过loader,那么可能在loader function中用到了
this,这里的this究竟是什么,是webpack实例么?
其实这里的this既不是webpack实例,也不是compiler、compilation、normalModule等这些实例。而是一个叫loaderContext的loader-runner特有对象。
每次调用runLoaders()方法时,如果不显式传入context,则会默认创建一个新的loaderContext。所以在官网上提到的各种loader API(callback、data、loaderIndex、addContextDependency等)都是该对象上的属性。
Q:9. loader function中的
this.data是如何实现的?
知道了loader中的this其实是一个叫loaderContext的对象,那么this.data的实现其实就是loaderContext.data的实现 (source code):
1 | Object.defineProperty(loaderContext, "data", { |
这里定义了一个.data的(存)取器。可以看出,调用this.data时,不同的normal loader由于loaderIndex不同,会得到不同的值;而pitch方法的形参data也是不同的loader下的data (source code)。
1 | runSyncOrAsync( |
runSyncOrAsync()中的数组[loaderContext.remainingRequest, loaderContext.previousRequest, currentLoaderObject.data = {}]就是pitch方法的入参,而currentLoaderObject就是当前loaderIndex所指的loader对象。
因此,如果你想要保存一个“贯穿始终”的数据,可以考虑保存在this的其他属性上,或者通过修改loaderIndex,来取到其他loader上的数据(比较hack)。
Q:10. 如何写一个异步loader,webpack又是如何实现loader的异步化的?
pitch与normal loader的实际执行,都是在runSyncOrAsync()这个方法中。
根据webpack文档,当我们调用this.async()时,会将loader变为一个异步的loader,并返回一个异步回调。
在具体实现上,runSyncOrAsync()内部有一个isSync变量,默认为true;当我们调用this.async()时,它会被置为false,并返回一个innerCallback作为异步执行完后的回调通知:
1 | context.async = function async() { |
我们一般都使用this.async()返回的callback来通知异步完成,但实际上,执行this.callback()也是一样的效果:
1 | var innerCallback = context.callback = function() { |
同时,在runSyncOrAsync()中,只有isSync标识为true时,才会在loader function执行完毕后立即(同步)回调callback来继续loader-runner。
1 | if(isSync) { |
看到这里你会发现,代码里有一处会判断返回值是否是Promise(typeof result.then === "function"),如果是Promise则会异步调用callback。因此,想要获得一个异步的loader,除了webpack文档里提到的this.async()方法,还可以直接返回一个Promise。
4. 尾声
以上就是webapck loader相关部分的源码分析。相信到这里,你已经对最开始的「loader十问」有了答案。希望这篇文章能够让你在学会配置loader与编写一个简单的loader之外,能进一步了解loader的实现。
阅读源码的过程中可能存在一些纰漏,欢迎大家来一起交流。
告别「webpack配置工程师」
webpack是一个强大而复杂的前端自动化工具。其中一个特点就是配置复杂,这也使得「webpack配置工程师」这种戏谑的称呼开始流行🤷但是,难道你真的只满足于玩转webpack配置么?
显然不是。在学习如何使用webpack之外,我们更需要深入webpack内部,探索各部分的设计与实现。万变不离其宗,即使有一天webpack“过气”了,但它的某些设计与实现却仍会有学习价值与借鉴意义。因此,在学习webpack过程中,我会总结一系列【webpack进阶】的文章和大家分享。
欢迎感兴趣的同学多多交流与关注!
【webpack进阶】往期文章:
评论